Documentation
Fonctionnement en 4 étapes
1. Initiation
Votre application redirige vers Age4Zero avec l’âge minimum requis en tant que scope (exemple : 21 ans) :
scope: "openid aged:21"
2. Identification
L’utilisateur vérifie son identité via Itsme ou une autorité reconnue pour disposer de la date de naissance officielle.
3. Vérification sécurisée
Age4Zero confirme l’âge sans stocker ni transmettre de données personnelles.
4. Réponse simple
Retour à votre application avec uniquement les claims age_verified:true/false et age_required.

Intégration technique
Flux OIDC standard
Initier un flux OIDC “Authorization code flow” (demande de code et échange pour un id_token)
// Redirection vers Age4Zero
const authUrl = `https://verify.age4zero.io/auth?
client_id=YOUR_CLIENT_ID&
response_type=code&
scope=openid aged:21&
redirect_uri=YOUR_CALLBACK`;
Réponse via un ID token (pour un âge supérieur à 21 ans)
{
"age_verified": true,
"age_required": 21
}
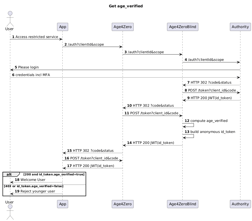
Flux OIDC complet
Les trois flux OIDC en action sont décrits ci-dessous :
- le service Age4Zero lui-même
- le service Age4ZeroBlind qui connaîtra transitoirement les données personnelles de l’utilisateur
- le service authentique

Les deux services séparés Age4Zero et Age4ZeroBlind assurent qu’un seul serveur ne dispose jamais de l’identité du visiteur en même temps que l’identité de l’application initiatrice.